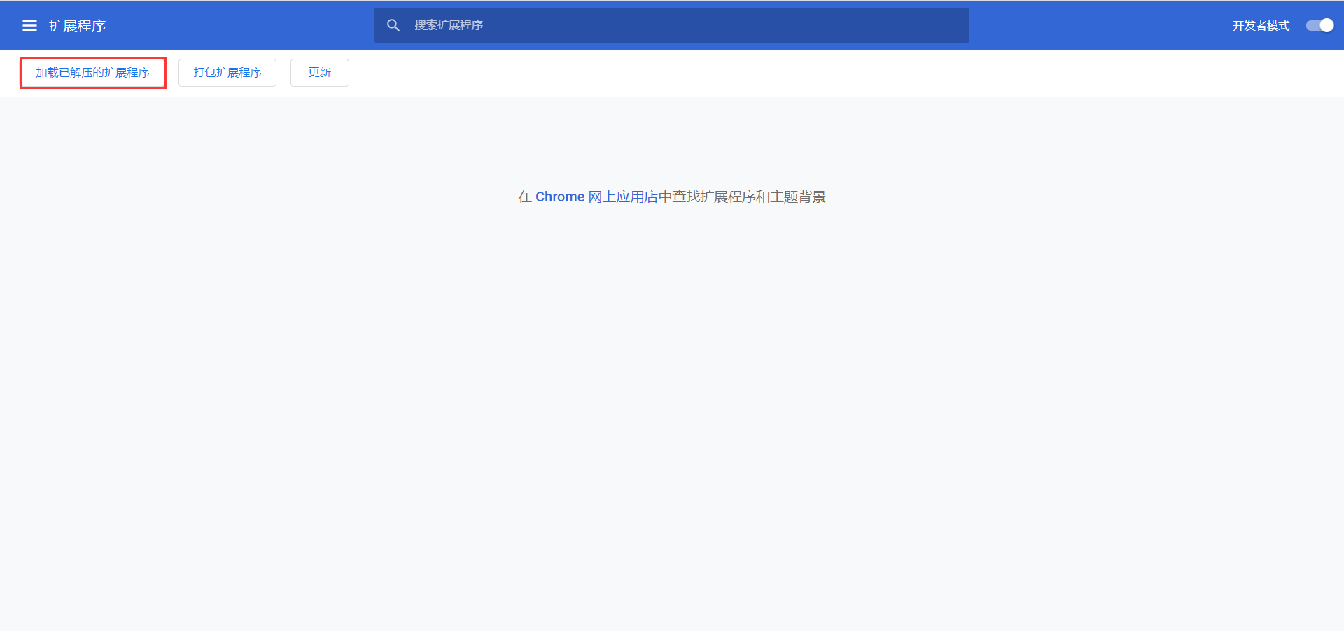
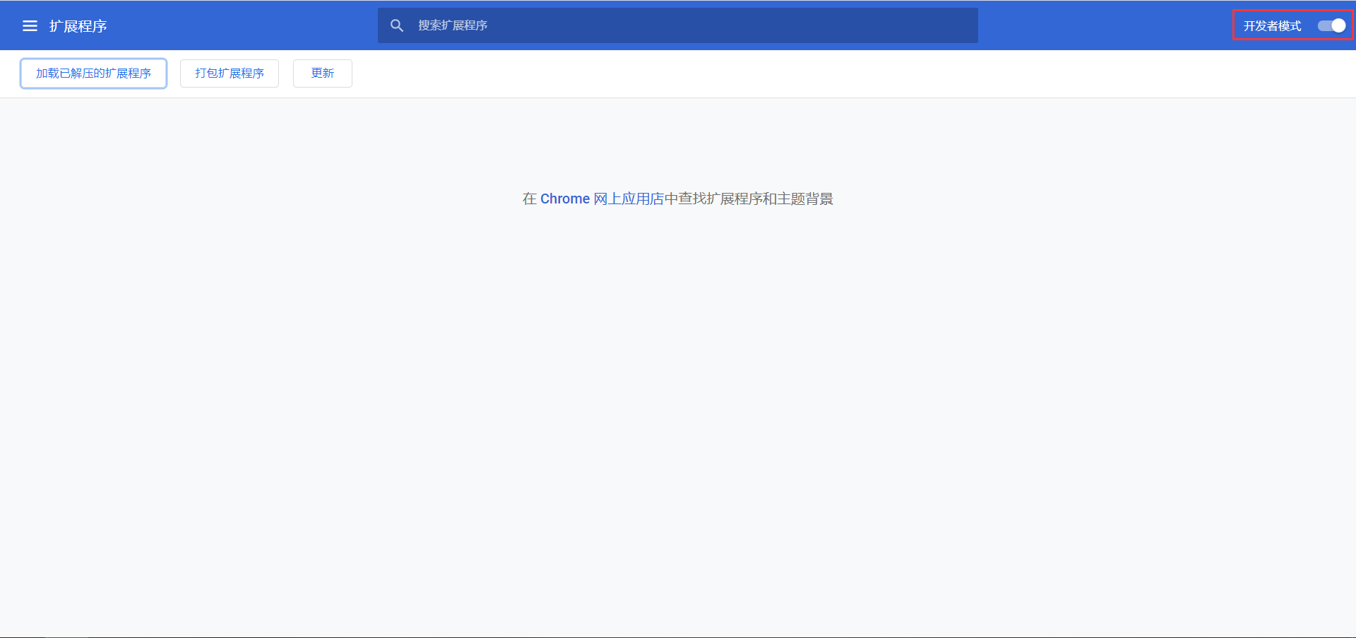
异常信息 解决方法1.修改插件的后缀为: zip或rar后,尝试导入,若无法导入请尝试第二种方法2.将修改成zip或rar的插件压缩包解压,点击扩展程序中的加载已解压的扩展程序, 注:需要先开启开发者模式 个人建议1在网页中搜索并下载谷歌上网助手插件(该插件可以使浏览器访问外网),将其导入后直接访问以下地址安装谷歌插件,免去导入插件所出现的各种问题 谷歌插件官网 文章作者: 123文章链接: https://gao5805123.github.io/123/2020/05/03/%E8%A7%A3%E5%86%B3%E8%B0%B7%E6%AD%8C%E6%B5%8F%E8%A7%88%E5%99%A8%E5%AF%BC%E5%85%A5%E6%8F%92%E4%BB%B6%E6%8A%A5%E7%9A%84%E7%A8%8B%E5%BA%8F%E5%8C%85%E6%97%A0%E6%95%88%EF%BC%9A-CRX-HEADER-INVALID-%E3%80%82%E5%BC%82%E5%B8%B8/版权声明: 本博客所有文章除特别声明外,均采用 CC BY-NC-SA 4.0 许可协议。转载请注明来自 123!谷歌浏览器 打赏微信支付宝上一篇错误 找不到或无法加载主类 com.gao5805123.eurekaserver.EurekaServerApplication下一篇IDEA配置自动导包和自动删包(将没有用到的包自动去除) 相关推荐 2020-05-05谷歌浏览器快捷键