异常原因
Code
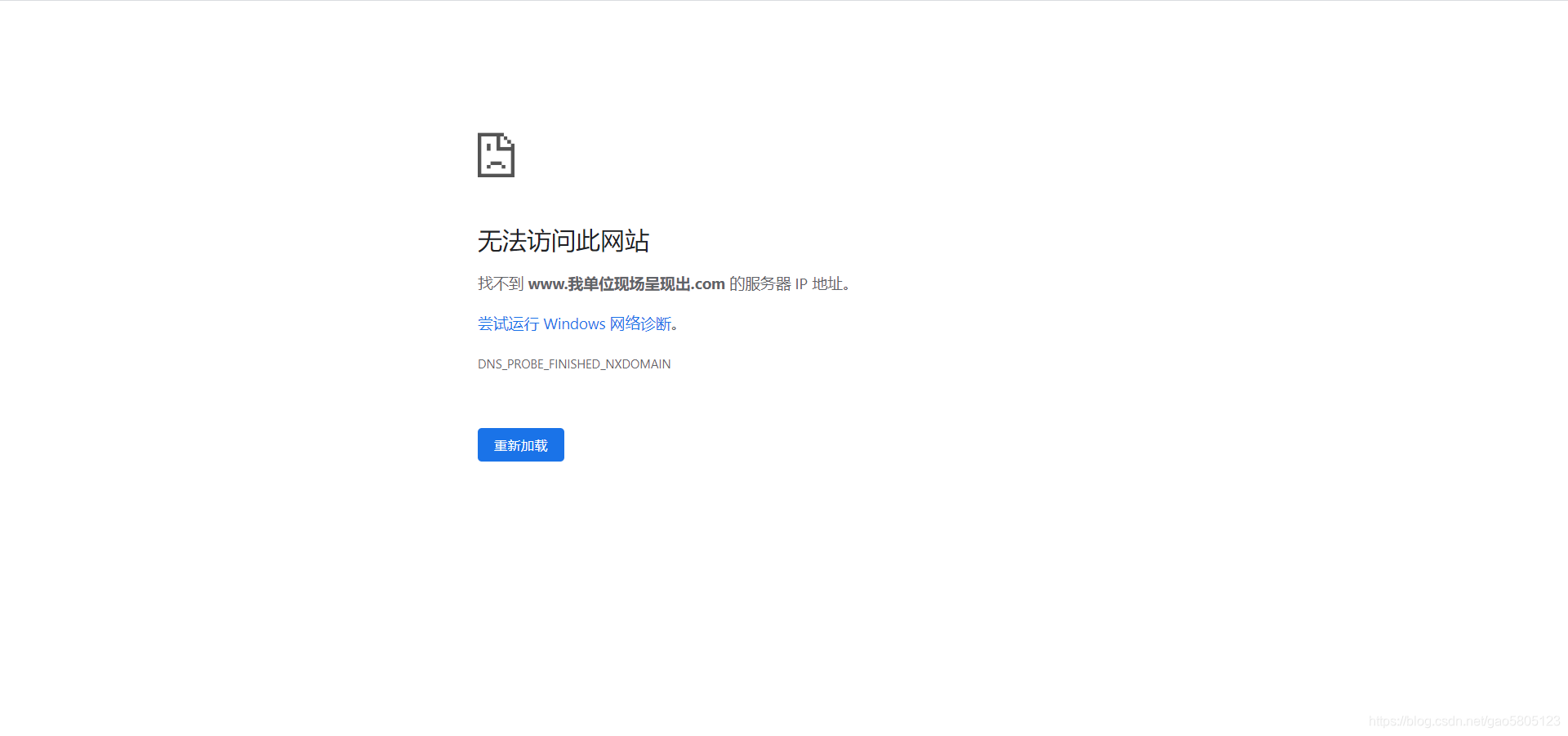
1 | 访问github博客报无法访问此网络,同下所示 |
解决方法
Code
1 | 复制网站域名粘贴到IP查询网的IP地址查询框中,点击查询IP,复制查询出的IP地址(除127.0.0.1外) |
Win + E打开我的电脑,用记事本打开C盘下的Windows下的System32下的drivers下的etc下的hosts文件,将IP地址和域名都粘贴到当中保存
Win + R打开运行框,输入cmd打开命令提示符窗口,输入该命令刷新DNS解析缓存后再次访问即可
Code
1 | ipconfig/flushdns |
本博客所有文章除特别声明外,均采用 CC BY-NC-SA 4.0 许可协议。转载请注明来自 123!










